forked from NationTech/harmony
2.0 KiB
2.0 KiB
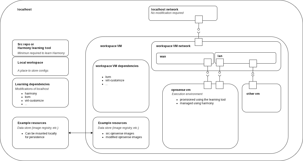
Virtualized Execution Environment for Harmony
Scripts included in this directory have 3 purposes:
- automate initial setup of localhost or VM (nested virtualization) for this example
- prototype a solution for an 'OpensenseLocalhostTopology'
- prototype
This exprimentation aim to find an approach suitable for using harmony on virtualised execution environment such that:
- it straights forward for a user with minimal knowledge to start testing harmony
- installation and execution have minimal impact on the user desktop
Usage
Installation
- download this directory
- add this directory in your PATH (example
. setup)
# show help page
harmony-vee
# show active configurations
harmony-vee config
# show what will be modified at installation
harmony-vee install --dry-run
# install
harmony-vee install
# show what will be modified at unistallation
harmony-vee uninstall --dry-run
Create and start a new Virtual Execution Environment
# Create a HVEE to test opnsense_score
harmony-vee init opnsense_score
# List existing HVEE
harmony-vee list
# Show HVEE information including devices ip and vault type/location
harmony-vee show opnsense_score
# Start/Stop a HVEE
harmony-vee stop opnsense_score
# Destroy a HVEE instance
harmony-vee destroy opnsense_score
Variable d'environnement
## directory containing harmony-ve data
# HVE_ROOT=~/.harmony-ve
## OPNSENSE SRC
# main mirror
# HVE_OPNSENSE_URL=https://pkg.opnsense.org/releases
# first alternative mirror
# HVE_OPENSENSE_URL_ALT1=https://mirror.vraphim.com/opnsense/releases
# HVE_OPNSENSE_URL_ALT2=https://mirror.winsub.kr/opnsense/releases
## Network
# HVE_NETWORK_LABEL=harmony
Remarks
- A nested VM setup could be safer

