forked from NationTech/harmony
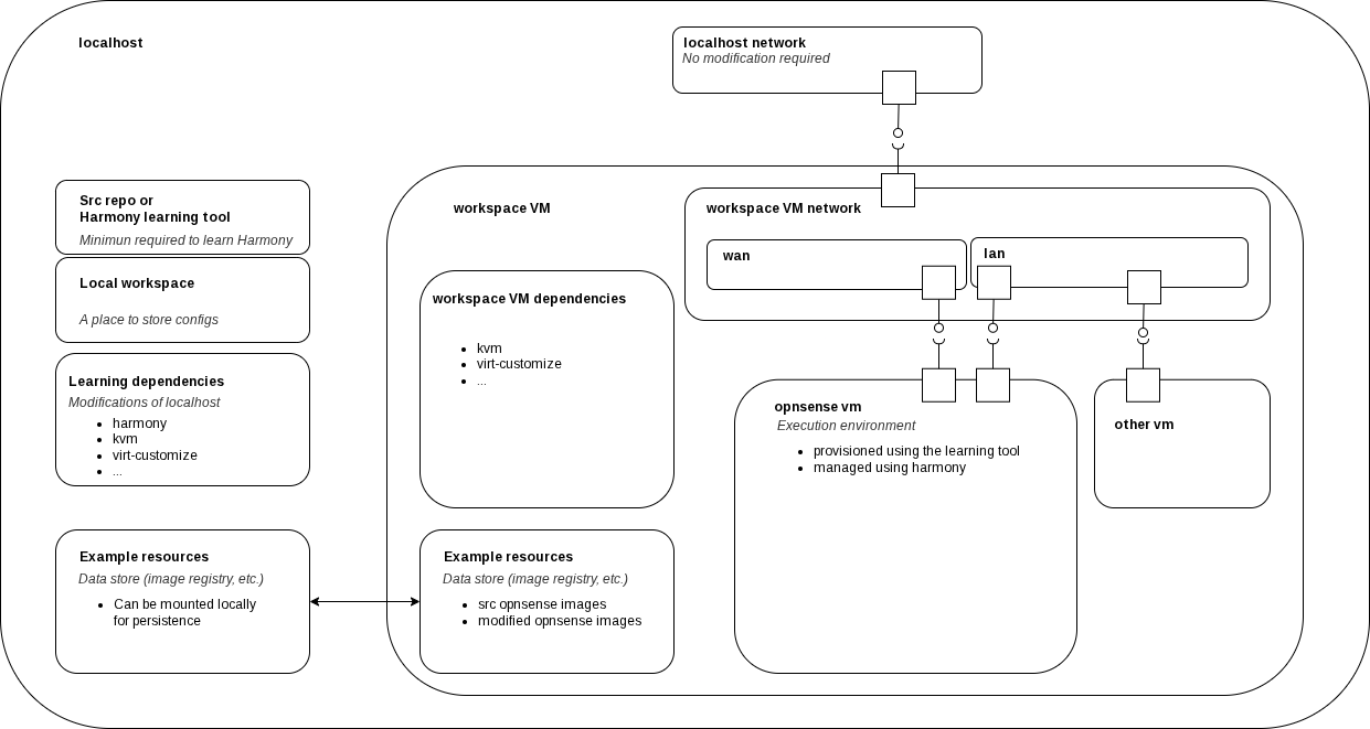
Provide diagrams for a Virtualized Execution Environment Propose interfaces for a cli toolkit
Example scripts
Scripts included in this directory have 3 purposes:
- automate initial setup of localhost or VM (nested virtualization) for this example
- prototype a solution for an 'OpensenseLocalhostTopology'
- prototype
Remarks
- A nested VM setup should be safer

