Files
harmony/examples/opnsense/scripts/doc/automate-opnsense-example-nested-virtualization.drawio.png
Jérémy Viau-Trudel e80ad70a4f Design learning tools
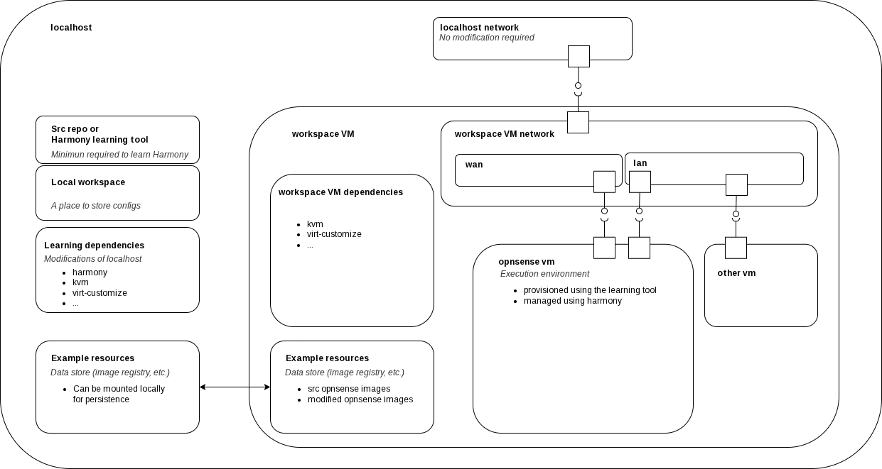
Provide diagrams for a Virtualized Execution Environment

Propose interfaces for a cli toolkit
2025-11-06 17:17:51 -05:00

138 KiB
1241x661px

/jvtrudel/harmony/raw/commit/28476fbac4836af4372e4ea70261b0993eed2a36/examples/opnsense/scripts/doc/automate-opnsense-example-nested-virtualization.drawio.png