forked from NationTech/harmony
Example scripts
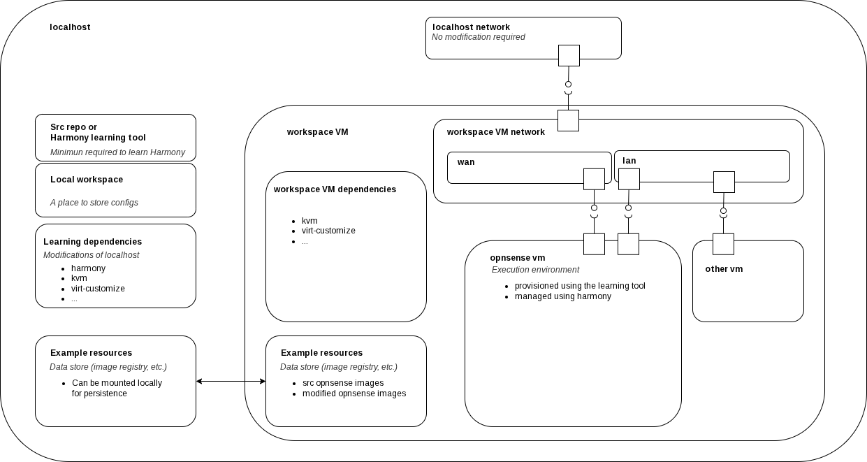
Scripts included in this directory have 3 purposes:
- automate initial setup of localhost or VM (nested virtualization) for this example
- prototype a solution for an 'OpensenseLocalhostTopology'
- prototype
Remarks
- A nested VM setup should be safer

